Benutzer-Werkzeuge

Webseiten-Werkzeuge


schule:its:klassenarbeit_2024-02-20

Klassenarbeit ITS 19.12.23

Digitale Signaturen

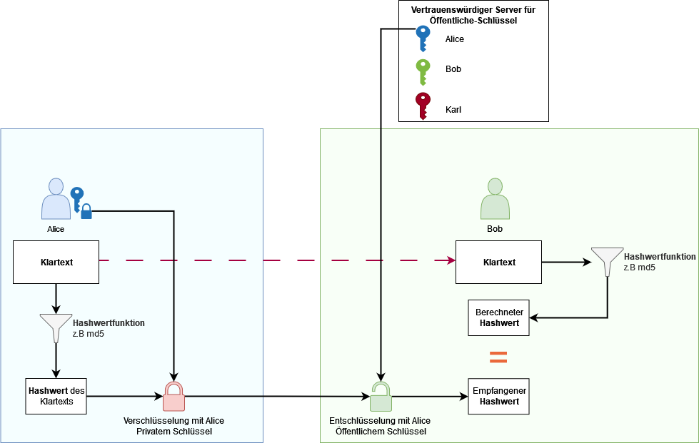
F: Wie funktionieren digitale Signaturen? Füllen Sie die folgende Grafik aus:

Die Bilder sind Hyperlinks und können in Originalgröße heruntergeladen werden.

A:


F: Nenne die drei Schutzziele einer digitalen Signatur.

A: Integrität, Authentizität, Nichtabstreitbarkeit


F: Erläutern Sie, welche Rolle Hashfunktionen bei digitalen Signaturen spielen und wie sie zur Sicherheit beitragen?

A: Hashfunktionen werden verwendet, um eine eindeutige Prüfsumme eines Dokuments zu generieren, die als digitale Signatur verwendet wird. Sie gewährleisten die Integrität des Dokuments, da selbst kleine Änderungen im Inhalt zu unterschiedlichen Hashwerten führen.

Firewall

F: Erklären Sie die Begriffe White- und Blacklist.

A:

  • Whitelist: Alles verbieten, bis auf das, was explizit erlaubt wird.
  • Blacklist: Alles erlauben, bis auf das, was explizit verboten wird.

F: Nennen Sie die Layer auf dem OSI-Schichtenmodell, auf welchen ein Paketfilter arbeitet.

A: Ein Paketfilter kann die OSI-Schichten 2 (Data-link),3 (Network),4 (Transport) im Datenpaket analysieren.


F: Erklären Sie was eine ALF ist, und was sie macht.

A: Eine Application Layer Firewall analysiert zusätzlich auch den Anwendungsbezogenen Teil des Datenpakets.


F: Was ist eine DMZ?

A: Die Abkürzung DMZ steht für Demilitarized Zone und bezeichnet ein speziell kontrolliertes Netzwerk, das sich zwischen dem externen Netzwerk (Internet) und dem internen Netz befindet.


F: Beschreiben Sie die Funktion einer Firewall.

A: Die Firewall ist eine Netzwerkkomponente, die den Datenverkehr zwischen Netzwerken kontrolliert. Sie analysiert eingehende und ausgehende Datenpakete anhand vordefinierter Regeln und Filter, um unerwünschte oder potenziell schädliche Inhalte zu blockieren.


F: Nennen Sie zwei Gründe für den Einsatz von zwei oder mehr Firewalls:

A:

  • Redundanz und Ausfallsicherheit
  • Segmentierung: Realisierung einer DMZ

F: Nennen Sie einen klaren Vorteil und einen klaren Nachteil bei der Nutzung mehrerer Firewalls desselben Herstellers.

A: Bsp:

Vorteil

  • Einheitliches Management: Durch die Verwendung von Firewalls desselben Herstellers können Sie möglicherweise eine einheitliche Managementplattform nutzen, was die Konfiguration, Überwachung und Wartung vereinfacht.

Nachteil:

  • Single Point of Failure: Wenn beide Firewalls desselben Herstellers ausfallen oder von einer Schwachstelle betroffen sind, kann dies zu einem Single Point of Failure führen, der das gesamte Netzwerk gefährdet.

F: Beschreiben Sie, was passiert bei einem Cisco Router mit folgendem befehl:

ip access-list extended 100 permit tcp 10.0.0.0 0.255.255.255 any established

A: Der Befehl erstellt eine erweiterte Zugriffsliste auf einem Cisco-Router, die eingehenden TCP-Verkehr von der Quell-IP-Adresse-Range 10.0.0.0/8 zu jedem Ziel erlaubt, solange es sich um bereits etablierte Verbindungen handelt.


F: Erklären Sie, was der Befehl auf einem Cisco Router bewirkt:

no access-list <Nummer> <In | Out>

A: Der Befehl entfernt die jeweilige ACL, man muss dafür auf dem Interface des jeweiligen Ports sein

schule/its/klassenarbeit_2024-02-20.txt · Zuletzt geändert: von 127.0.0.1