Benutzer-Werkzeuge

Webseiten-Werkzeuge


schule:its:klassenarbeit_2024-02-20

Dies ist eine alte Version des Dokuments!


Klassenarbeit ITS 19.12.23

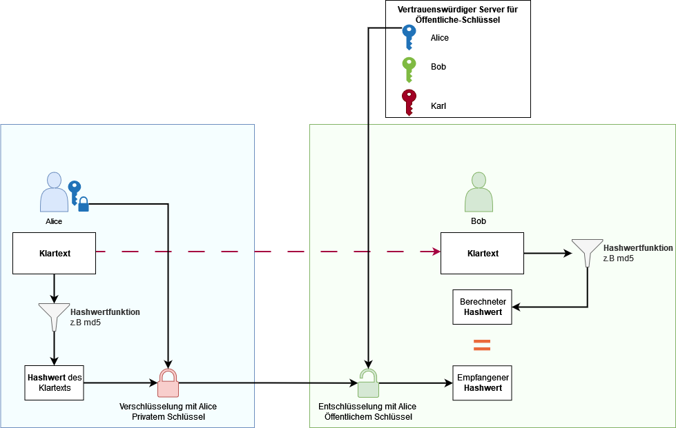
Digitale Signaturen

F: Wie funktionieren digitale Signaturen? Fülle die folgende Grafik aus:

A:


F: Nenne die drei Schutzziele einer digitalen Signatur.

A: Integrität, Authentizität, Nichtabtreibtbarkeit

Firewall

F: Erkläre die Begriffe White- und Blacklist.

A:

  • Whitelist: Alles verbieten, bis auf das, was explizit erlaubt wird.
  • Blacklist: Alles erlauben, bis auf das, was explizit verboten wird.

F: Auf welchen Layern arbeitet ein Paketfilter?

A: Ein Paketfilter kann die OSI-Schichten 2 (Data-link),3 (Network),4 (Transport) im Datenpaket analysieren.


F: Was macht eine ALF?

A: Eine Application Layer Firewall analysiert zusätzlich auch den Anwendungsbezogenen Teil des Datenpakets.


F: Was ist eine DMZ?

A: Die Abkürzung DMZ steht für Demilitarized Zone und bezeichnet ein speziell kontrolliertes Netzwerk, das sich zwischen dem externen Netzwerk (Internet) und dem internen Netz befindet.


F: Was ist die funktion einer Firewall?

A: Die Firewall ist eine Netzwerkkomponente, die den Datenverkehr zwischen einem internen Netzwerk und externen Netzwerken kontrolliert. Sie analysiert eingehende und ausgehende Datenpakete anhand vordefinierter Regeln und Filter, um unerwünschte oder potenziell schädliche Inhalte zu blockieren.


F: Warum benötigt man in manchen Fällen 2 Firewalls?


F: Nennen Sie jeweils einen Vor- und Nachteil zwei Firewalls des selben Herstellers zu nutzen oder von 2 verschiedenen?

A: Bsp:

Vorteil

  • Einheitliches Management: Durch die Verwendung von Firewalls desselben Herstellers können Sie möglicherweise eine einheitliche Managementplattform nutzen, was die Konfiguration, Überwachung und Wartung vereinfacht.

Nachteil:

  • Single Point of Failure: Wenn beide Firewalls desselben Herstellers ausfallen oder von einer Schwachstelle betroffen sind, kann dies zu einem Single Point of Failure führen, der das gesamte Netzwerk gefährdet.

schule/its/klassenarbeit_2024-02-20.1708370748.txt.gz · Zuletzt geändert: (Externe Bearbeitung)